ADXL288
高性能、双轴数字输出加速度计
制造商:ADI/AD
产品信息
优势和特点
满量程范围±120 g -- 62.5 mg/LSB时精度为12位-- 数据插值速率为512 kHz
传感器频率响应低至DC
按需机电自测
完全差分电路,具有出色的抗电磁干扰/射频干扰性能
独立X和Y轴检测结构可提供稳健的FMEA性能
独立的x和y轴臂限值
低噪声:1 LSB rms(典型值)
通过汽车应用认证
温度范围:−40°C至 +105°C
3.3 V和5 V电源供电
产品详情
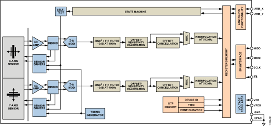
ADXL288是一个带信号调理输出的双轴加速度计,通过一个16位SPI接口实现。采用相同、独立的X和Y检测结构来创建一个高性能和高集成度的加速检测系统。X和Y加速通道的标称满量程范围为±120 g、带宽为408 Hz。加速度数据以12位、二进制补码字来表示,分辨率为62.5 mg/LSB。
ADXL288采用带裸露焊盘的16引脚、窄体SOIC封装。ADXL288可采用3.3 V和5 V的电压工作,额定工作温度为−40°C至+105°C。
应用撞击检测
冲击检测

